Bài viết cung cấp cái nhìn tổng quan về công nghệ lốp Runflat trên xe ô tô, từ lịch sử hình thành, mức độ phổ biến, ưu – nhược điểm đến các dòng lốp...
Hệ thống Pre-Crash Safety là một công nghệ an toàn tiên tiến được Toyota phát triển nhằm ngăn ngừa tai nạn hoặc giảm nhẹ hậu quả va chạm. Nhờ cảm biến và camera, hệ...
Trong thế giới xe hiện đại, hệ thống phanh tự động khẩn cấp (AEB) đóng vai trò như “lá chắn” bảo vệ hành khách khỏi các tình huống nguy hiểm bất ngờ. Bài viết...
Sự phát triển nhanh chóng của xe điện đang thúc đẩy ngành công nghiệp ô tô tái định hình lại kiến trúc phương tiện. Từ nền tảng mô-đun, phần mềm trung tâm đến tích...
Bộ nhớ đệm (Cache Memory) là loại bộ nhớ siêu tốc, nằm giữa CPU và RAM, giúp giảm thời gian truy xuất dữ liệu và tăng hiệu suất xử lý của hệ thống. Bài...
Điều hòa ô tô là tiện ích quan trọng, đặc biệt trong những ngày nắng nóng, nhưng nếu sử dụng sai cách sẽ khiến xe tốn nhiên liệu và giảm tuổi thọ hệ thống....
Hệ thống ADAS trên Audi tích hợp nhiều cảm biến, camera và radar để hỗ trợ người lái an toàn và chính xác hơn. Tuy nhiên, sau khi sửa chữa hoặc thay thế linh...
Góc đặt bánh xe là yếu tố kỹ thuật quyết định đến sự ổn định, khả năng điều khiển và độ bền của hệ thống lốp. Thông qua các thông số camber, caster, kingpin…...
Góc camber là góc nghiêng của bánh xe so với phương thẳng đứng khi nhìn từ phía trước hoặc phía sau xe. Thông số này có vai trò quan trọng trong việc đảm bảo...
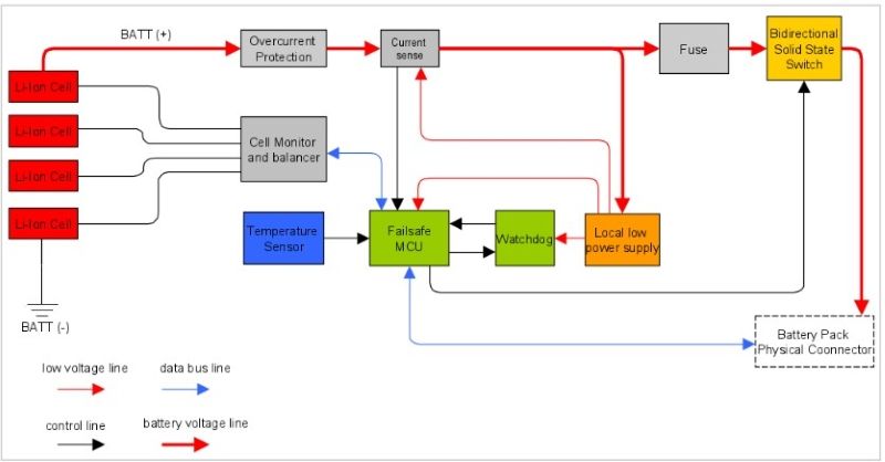
Pin Lithium là nguồn năng lượng quan trọng trong các thiết bị di động và đặc biệt là xe điện nhờ ưu điểm dung lượng lớn, sạc nhanh và tuổi thọ cao. Tuy nhiên,...